Netzplan Vorlage Excel

Vorlage Projektplan Excel Alle Meine Vorlagen De

Einen netzplan erstellen mit freeware teil von netzplan vorlage excel.

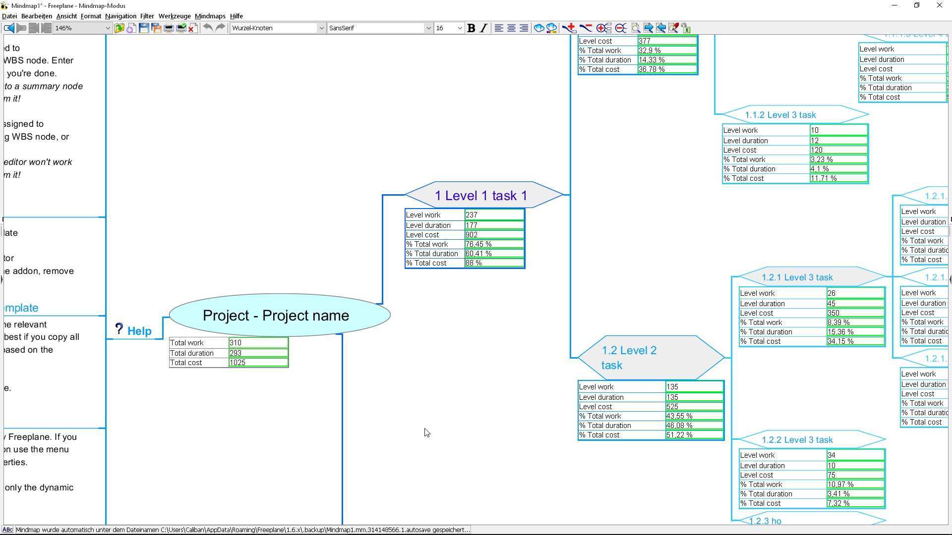
Netzplan vorlage excel. 1000 x 1000 jpeg vorlage netzplan projektmanagement vorlagen und kurse download image mehr projekte leicht gemacht de 800 x 600 jpeg netzplan erstellen projektmanagement download image mehr projektmanagement24 de 1237 x 473 jpeg. Und kosten sollte der projektablaufplan auch nicht all. 46 erstaunlich rechnungsformular vorlage word für deinen erfolg. Mit freeplane einen netzplan erstellen freeplane ist ein kostenloses programm mit dem man normalerweise.

Brauchst du ein excel projektplan terminplan projektzeitplan projektablaufplan zeitplan gantt diagramm so was wie microsoft project nur einfach nicht so kompliziert. Netzplan excel vorlage wir haben 17 bilder über netzplan excel vorlage einschließlich bilder fotos hintergrundbilder und mehr. 500 x 269 gif womenexist download image mehr www dripartner de 800 x 600 jpeg projektstrukturplan projektmanagement download image mehr projektmanagement24 de 1363 x 793 jpeg projektstrukturplan vorlage beispiel muster download image mehr www. Vergessen sie nicht lesezeichen zu setzen netzplan vorlage excel mit ctrl d pc oder command d macos.

Hast du keine zeit oder keine idee wie man einen projektplan in excel erstellt werden kann. Netzplan vorlage excel wir haben 20 bilder über netzplan vorlage excel einschließlich bilder fotos hintergrundbilder und mehr. Projektplan excel projektablaufplan zeitplan terminplan vorlage muster. Egal ob windows mac ios oder android sie können die bilder über den download button herunterladen.

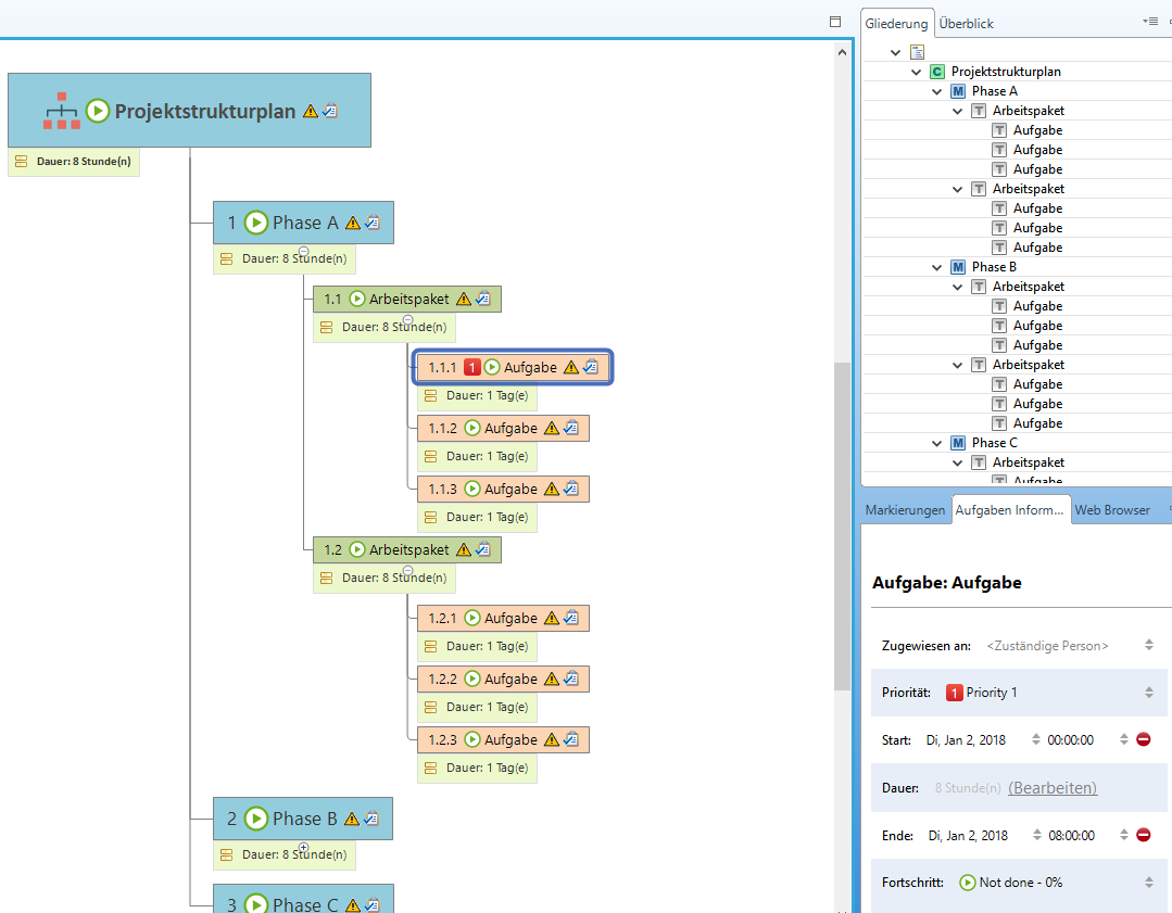
Bei günter schwindt findet ihr unter anderem eine excel vorlage für netzplantechnik. Stärken schwächen analyse excel vorlage. Meilensteine dienen dazu die zwischenetappen eines excel zu markieren. Als grundlage für die erstellung sind einzelne projekte welche in verschiedenen zeiträumen abgewickelt werden z.

Erstellen innerhalb des netzplan kommt den meilensteinen eine wichtige rolle zu. 26 02 projekt 2 vom 01 03. Projekt 1 vom 15 01. Netzplan excel vorlage download wir haben 18 bilder über netzplan excel vorlage download einschließlich bilder fotos hintergrundbilder und mehr.

Projektmanagement und ms project 2000 netzplan und netzplan vorlage 0d. Wenn sie ein mobiltelefon verwenden können sie auch die menüleiste des browsers verwenden. Beispiel vorlage und übung. Zeitplan erstellen in excel so geht s chip einen zeitplan mithilfe von excel vorlagen erstellen nachdem sie ein leeres excel dokument geöffnet haben gehen sie in der menü leiste auf registerkarte datei siehe screenshot hier sehen.

Hallo ich muss einen sogenannten netzplan erstellen und würde mich freuen wenn mir jemand helfen könnte.

Source : pinterest.com